1. 서 론
2. 연구방법
2.1 Hybrid Vision Correction Algorithm (HVCA)
2.2 Modified Hybrid Vision Correction Algorithm (MHVCA)
2.3 상수관망 최적설계
2.4 새로운 평가지표의 개발(Best Rate, BR)
3. 연구결과
3.1 Zhejiang Network
3.2 Pescara Network
3.3 Modena Network
4. 결 론
1. 서 론
도시화 및 산업화가 진행됨에 따라 국내의 용수 수요는 지속적으로 증가되었다(Yoon et al., 2012). 국내의 경우 2020년을 기준으로, 전국 161개 지방상수도사업자 및 1개의 광역상수도사업자가 전체 인구의 99.4%인 약 52,644,000명에게 상수도를 공급하고 있다(ME, 2022). 환경부에 따르면, 상수도 보급률은 2019년 대비 0.1% 증가하였으며, 농어촌 지역은 전년대비 0.7% 증가하였다. 국내 상수도 급수인구는 증가하고 있으며, 1인 1일 급수량 또한 증가하고 있다. 수원으로부터 물이 필요한 지점까지 효율적으로 물을 공급하는 상수관망은 사회기반시설물 중 필수적인 시설이다. 상수관망은 가정에서 사용되는 생활용수 뿐만이 아닌 공장에서의 공업용수, 농장에서의 농업용수 및 화재 등과 같은 비상시에 사용하는 비상용수 등을 공급하기 위한 중추적인 역할을 한다(Lee et al., 2015). 상수관망은 관, 펌프, 저수지, 탱크 및 밸브 등으로 구성되는 도시 및 산업 급수 시스템의 핵심 구조이다(Geem, 2009).
상수관망은 대규모 사회시설물이기 때문에 각 절점에 따른 관의 매설, 상수관망의 유지보수 및 상수관망의 수리 등으로 인해 발생하는 비용이 많이 요구된다(Savic and Walters, 1997). 상수관망에서 관의 매설은 전체 비용의 약 60%, 에너지 소비의 약 80%를 차지한다(Lee and Lee, 2001). 많은 비용이 관의 매설에서 발생하기 때문에 관의 매설단계에서 비용을 최소화하기 위한 연구가 진행되었다. 매설단계에서 발생하는 비용은 관의 직경에 따라 차등적으로 발생한다. 비용의 최소화를 목적으로 하는 상수관망 최적설계의 최종적인 목적은 상수관망 내 존재하는 각 수요 절점에서 최소요구수압 및 관내 유속 등과 같은 수리조건을 만족하면서 설계 시 발생하는 비용을 최소화하는 것이다.
초기 상수관망 최적설계 연구는 설계자의 경험을 바탕으로 시행착오적 설계를 기반으로 진행되었으며, 추가적으로 수학적 해 탐색 기법이 사용되었다(Choi et al., 2015). 1981년 분기형 관망에 대한 비용의 최소화를 위해 수학적인 함수를 적용한 연구가 진행되었으며, 1990년 Gradient search technique을 활용하여 반복적인 연산과정을 통해 수리학적 조건을 만족하는 설계안을 도출하는 연구가 진행되었다(Mandl, 1981; Monbaliu et al., 1990). 그러나 선형함수를 기반으로 상수관망 최적설계를 진행할 경우 비선형적인 요소들로 인해 모의에 대한 한계점이 발생하였다(Gessler and Walski, 1985). 선형함수를 기반으로 한 기법의 단점을 보완하기 위해 비선형함수를 이용한 최적설계 기법이 제안되었다(Shamir, 1974; El-Bahrawy and Smith 1985, 1987; Chiplunkar et al., 1986; Su et al., 1987; Lansey and Mays, 1989). 그러나 비선형함수를 통한 상수관망 최적설계의 경우 초기 해집단에 대한 의존도가 높기 때문에 전역 최적 해집단 탐색을 보장하지 않는다(Vasan and Simonovic, 2010). 이러한 수학적 기법의 단점을 개선하기 위해 메타휴리스틱 최적화 알고리즘을 통해 상수관망 최적설계를 진행하는 연구가 진행되었다(Montesinos et al., 1999; Vairavamoorthy and Ali 2000; Reca et al., 2008; Cunha and Sousa, 1999; Geem et al., 2001; Maier et al., 2003; Lee et al., 2018).
메타휴리스틱 최적화 알고리즘은 전역탐색과 지역탐색을 동시에 고려할 수 있는 장점이 있다. 메타휴리스틱 최적화 알고리즘의 장점으로 인해 상수관망 최적설계에서 초기 해집단에 대한 의존도를 해소하고, 전역 최적 해집단의 탐색이 가능해졌다. 기존의 연구들은 알고리즘별로 탐색된 설계안들의 평균, 최대 및 최소 비용 등에 대한 분석을 진행하여 메타휴리스틱 최적화 알고리즘의 성능을 평가하였다. 그러나 탐색된 최적 설계안에 대한 비용만을 고려하는 연구가 주로 진행되었으며, 최소 설계비용을 나타내는 설계안의 탐색확률에 대한 분석은 진행되지 않았다.
본 연구에서는 개발된 메타휴리스틱 최적화 알고리즘 중 Modified Hybrid Vision Correction Algorithm (MHVCA)과 새로운 평가지표인 Best Rate (BR)를 활용해 상수관망 최적설계에 대한 성능을 비교하였다. MHVCA는 Vision Correction Algorithm (VCA)을 기반으로 두 번의 개선을 통해 제안된 메타휴리스틱 최적화 알고리즘이다. MHVCA의 원형인 VCA는 시력교정과정을 착안하여 제안된 메타휴리스틱 최적화 알고리즘이다(Lee et al., 2016). VCA는 설정된 반복시산횟수 내에서 매개변수를 자동적으로 맞추게 된다. VCA는 자동적으로 매개변수가 변하는 특성으로 인해 유동적인 전역탐색 및 지역탐색이 가능한 알고리즘이다. 그러나 VCA는 설정해야하는 매개변수가 많기 때문에 사용성이 떨어진다는 단점이 있다. VCA의 단점 및 성능을 개선하기 위해 Hybrid Vision Correction Algorithm (HVCA)이 제안되었다(Ryu and Lee, 2021a). HVCA는 VCA의 단점을 개선하기 위해 자가적응형 매개변수와 새로운 전역탐색방법을 적용한 알고리즘이다. HVCA는 자가적응형 매개변수의 적용으로 사용성과 성능이 개선되었다. 그러나 상수관망 최적설계에 적용할 경우 과도한 미세조정으로 인해 최적안을 탐색하지 못할 가능성이 발생하였다. HVCA의 단점을 개선하기 위해 새로운 자가적응형 매개변수를 적용한 MHVCA가 제안되었다. MHVCA는 결정변수가 2개 및 30개로 구성된 수학문제 및 제약조건이 존재하는 수학문제에 대해 Vision Correction Algorithm (VCA) 및 HVCA보다 좋은 결과를 나타냈다(Ryu and Lee, 2021b). MHVCA는 상수관망 최적설계에서도 VCA, HVCA보다 낮은 비용의 설계안을 도출하였다(Ryu, 2022). MHVCA를 활용한 상수관망 최적설계 결과를 바탕으로 MHVCA가 기존에 적용된 관망뿐만이 아닌 다양한 관망에 대해서도 좋은 결과를 나타내는지 확인하기 위해 새로운 상수관망 최적설계 문제에 적용하여 적용결과를 VCA 및 HVCA와 비교하였다.
2. 연구방법
2.1 Hybrid Vision Correction Algorithm (HVCA)
HVCA는 VCA의 사용성 및 성능을 개선하기 위해 자가적응형 매개변수인 Hybrid Rate (HR)와 새로운 전역탐색방법인 Centralized Global Search (CGS)를 적용한 알고리즘이다. HR은 VCA의 매개변수 중 Astigmatic Rate (AR) 및 Modulation Transfer Function Rate (MR)를 대체하는 자가적응형 매개변수이다. VCA에 사용되는 AR 및 MR은 VCA가 최적해를 탐색하는 과정에서 지역탐색을 실행할 경우 미세조정여부를 판단하는 매개변수이다. VCA의 AR 및 MR은 각각 Astigmatic Factor (AF) 및 Modulation Transfer Function (MTF)의 적용유무에 대한 판단을 한다. VCA에 적용된 AR 및 MR은 민감도 분석을 통해 각각 하나의 소수로 적용된다. HVCA의 자가적응형 매개변수인 HR은 설정된 전체 반복시산횟수에서 현재 시산에 따라 0부터 1까지 선형적으로 증가하는 형태이다. HVCA는 반복시산이 진행될수록 증가하는 HR로 인해 미세조정을 진행하는 확률이 증가하게 된다. HVCA에 적용된 CGS는 Kim and Lee (2020)가 제안한 Exponential Bandwidth Harmony Search with Centralized Global Search에서 제안된 새로운 전역탐색방법이다. HVCA는 CGS의 추가로 인해 VCA를 통한 탐색과 CGS를 통한 탐색이 진행된다.
HR 및 CGS가 적용된 HVCA는 수학문제 및 공학문제에 대해 VCA보다 좋은 성능을 보여주었다. 그러나 HVCA를 상수관망 최적설계에 적용할 경우 반복시산 후반부에 과도한 미세조정으로 인해 최소 비용을 나타내는 최적설계안을 도출하지 못할 수 있다는 단점이 있다.
2.2 Modified Hybrid Vision Correction Algorithm (MHVCA)
MHVCA는 VCA와 HVCA를 기반으로 단점 및 성능을 개선한 알고리즘이다(Ryu and Lee, 2021b). MHVCA는 HVCA의 자가적응형 매개변수인 HR을 개선하기 위해 새로운 자가적응형 매개변수인 Modified Hybrid Rate (MHR)를 적용하였다. MHVCA에 적용된 MHR은 0부터 약 0.37까지 비선형적으로 값이 증가하는 자가적응형 매개변수이다. MHR은 HR과 동일하게 설정된 전체 반복시산횟수와 현재시산횟수를 통해 값이 증가하는 구조이다. Eq. (1)은 MHVCA에 적용된 MHR의 형태이다.
여기서, Total iteration은 설정된 전체 반복시산횟수이며, Current iteration은 현재시산횟수이다. Table 1은 MHVCA에 사용된 매개변수들의 기능을 나타낸 표이다.
Table 1.
Definition of parameter
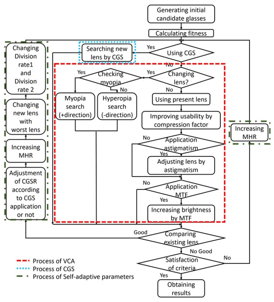
Fig. 1은 MHVCA의 연산과정을 간략히 나타낸 그림이다.
Fig. 1에 따르면, MHVCA는 CGS 기반 연산과정을 활용해 해를 탐색하는 과정과 VCA 기반 연산과정을 활용해 해를 탐색하는 과정으로 구분할 수 있다. MHVCA는 자가적응형 매개변수를 통해 최적해를 탐색한 연산과정의 확률을 증가시키는 메타휴리스틱 최적화 알고리즘이다.
2.3 상수관망 최적설계
상수관망 최적설계는 관망 내에서 절점과 절점 사이에 필요한 관들을 선택하여 사용자가 설정한 목적에 따라 최적의 관망을 설계하는 문제이다. 상수관망 최적설계의 목적은 비용 및 에너지 등 다양하게 설정할 수 있다. 본 연구에서 사용된 상수관망 최적설계의 목적은 비용의 최소화이다. 비용의 최소화를 목적으로 한 상수관망 최적설계는 관경과 절점사이의 길이를 통해 비용을 산정한다. Eq. (2)는 본 연구에서 사용된 목적함수이다.
여기서 는 단위 길이당 비용, 는 관의 길이, 는 관의 직경이다. 은 관의 수, 은 절점의 수, 은 패널티 함수이다. 는 절점 의 수압이며, 은 절점의 최소요구수압이다. 는 최소요구수압을 만족하지 않는 경우 부여하는 패널티이며, , 는 패널티 함수의 계수이다.
메타휴리스틱 최적화 알고리즘을 활용해 상수관망 최적설계를 해결하는 과정 중 각 관망에 설정된 최소요구수압을 만족하지 못하는 설계안을 탐색할 경우 패널티를 부여한다. 패널티의 부여는 상수관망 최적설계를 해결하는 과정에서 최소요구수압을 만족하지 못하는 설계안을 자연적으로 도태시키기 위한 과정이다. 본 연구에서 사용된 패널티 계수는 기존 상수관망 최적설계 연구에서 사용된 패널티 계수를 사용하였다(Lee, 2021).
2.4 새로운 평가지표의 개발(Best Rate, BR)
본 연구에서 제안된 새로운 평가지표인 Best Rate (BR)는 머신러닝 기법 중 K-mean Clustering Algorithm (K-mean)을 기반으로 개발된 성능평가 지표이다. K-mean은 주어진 데이터를 활용해 K개의 클러스터로 분류하는 비지도학습 알고리즘이다(MacQueen, 1967). K-mean은 거리기반 군집분석 기법의 한 종류로, 주어진 N개의 데이터를 활용해 N개의 데이터와 클러스터의 중심점까지 거리를 최소로 하도록 각 클러스터에 데이터를 할당하는 방법이다. 각 클러스터에 데이터를 할당하는 방법은 다음과 같다.
① 클러스터의 개수 설정 및 각 클러스터의 중심값() 가정
② N개의 데이터와 사이 거리를 활용해 가까운 클러스터에 데이터 할당
③ 할당된 결과를 바탕으로 재설정
④ ②∼③의 반복
본 연구에서 사용한 K-mean은 오픈소스라이브러리인 Scikit-learn에서 제공하는 Kmeans 모듈을 활용하여 구축하였다.
BR은 다음과 같은 방법을 통해 산정된다. 첫 번째로 각 알고리즘이 나타낸 전체 결과를 기반으로 K-mean을 활용해 3개의 클러스터로 구분한다. 두 번째로 K-mean을 활용해 구분된 3개의 클러스터는 각각 Best Count, Good Count 및 Normal Count로 정의한다. 세 번째로 3개의 클러스터 중 가장 낮은 비용을 나타내는 클러스터인 Best Count의 구역 내에 위치하는 결과들을 활용해 VCA, HVCA 및 MHVCA가 탐색한 결과가 Best Count에 얼마나 분포하는지를 확인한다. 마지막으로 설정된 전체 반복실행횟수와 Best Count에 분포하는 정도를 통해 BR을 산정한다. BR은 각 알고리즘의 결과를 활용하여 알고리즘별 성능을 비교할 수 있는 상대적 지표이다. Fig. 2는 각 알고리즘의 결과를 활용해 3개의 클러스터로 분류하는 과정이다.
Fig. 2에 따르면, 세 알고리즘의 결과를 전체 데이터로 간주하여 클러스터를 분류하게 된다. 분류된 클러스터 내부의 데이터들은 각각 탐색에 활용된 알고리즘에 따라 결과를 재분석하게 된다. Fig. 3은 분류된 클러스터의 재분석 과정이다.
Fig. 3에 따르면, Best Count 내부의 결과들은 탐색에 사용된 각 알고리즘에 따라 구분된다. 구분된 결과를 통해 각 알고리즘이 탐색한 결과 중 Best Count 내부에 위치하는 결과의 개수를 확인할 수 있다. BR은 Best Count 내부에 위치하는 결과의 개수와 설정된 전체 반복실행횟수를 통해 계산된다. Eq. (3)은 BR을 계산하기 위한 식이다.
여기서, Number of results in BC는 Best Count 내부에 위치하는 알고리즘별 결과이며, Total number of repetition은 알고리즘별 설정된 전체 반복실행횟수이다.
BR은 제한된 반복실행횟수에서 알고리즘 별로 사용자의 목적에 가장 부합하는 설계안을 탐색할 수 있는 확률을 나타낸다. 기존 평가지표의 경우 알고리즘 별로 제한된 반복실행횟수에서 가장 좋은 결과를 나타내는 알고리즘을 알 수 있다. 그러나 BR을 활용할 경우 기존 평가지표와 달리 제한된 반복실행횟수에서 높은 확률로 좋은 결과를 나타내는 알고리즘에 대한 제안을 할 수 있는 평가지표이다.
3. 연구결과
기존에 제안된 MHVCA가 다양한 관망에 대해서도 좋은 결과를 나타내는지 비교하기 위해 Zhejiang Network, Pescara Network 및 Modena Network에 적용하였다. MHVCA의 적용결과를 VCA 및 HVCA와 비교하였다. 세 알고리즘을 활용해 상수관망 최적설계를 진행하는 과정에서 각 알고리즘의 매개변수는 적용한 관망에 따라 민감도 분석을 실시하여 적용하였다. 각 알고리즘의 성능을 비교하기 위해 평균 비용(Mean Cost), 최소 비용(Best Cost), 최대 비용(Worst Cost), 표준편차(Standard Deviation, SD) 및 BR을 사용하였다. 알고리즘별 수렴속도를 확인하기 위해 Mean Number of Function Evaluations (MeanNFEs)를 사용하였다. Mean NFEs는 Number of Function Evaluations (NFEs)의 평균값이다. NFEs는 설정된 전체 반복시산횟수와 목적함수에 의해 생성되는 새로운 해의 개수를 곱하여 나타내는 값이다. VCA, HVCA 및 MHVCA를 상수관망 최적설계에 적용하기 위해 전체 반복시산횟수를 50,000으로 설정하였으며, 30회 반복실행하였다.
3.1 Zhejiang Network
Zhejiang Network는 중국 동부 지방에 위치한 관망이다. Zhejiang Network를 활용한 상수관망 최적설계 연구는 Zheng et al. (2011)이 처음으로 제안하였다. Zheng et al. (2011)은 Non Linear Programming-Differential Evolution 등을 활용하여 상수관망 최적설계를 진행하였다. Zhejiang Network는 1개의 저수지와 164개의 관, 113개의 절점 및 50개의 폐합관로로 구성되어있다. Fig. 4는 Zhejiang Network이다.
Zhejiang Network의 절점별 최소 요구수압은 22 m이다. Zhejiang Network를 모의하기 위해 사용된 관의 직경별 단위길이당 비용은 Table 2와 같다.
Table 2.
Pipe cost per diameter (Zhejiang Network)
| Diameter (mm) | Cost ($/m) |
| 150 | 24.53 |
| 200 | 35.2 |
| 250 | 47.388 |
| 300 | 61.16 |
| 350 | 76.45 |
| 400 | 93.61 |
| 450 | 113.784 |
| 500 | 134.024 |
| 600 | 180.158 |
| 700 | 234.74 |
| 750 | 261.228 |
| 800 | 291.742 |
| 900 | 355.322 |
| 1,000 | 426.69 |
Zhejiang Network를 활용한 상수관망 최적설계를 위해 설정한 알고리즘별 매개변수는 Table 3과 같다.
Table 3.
Parameter setting of VCA, HVCA and MHVCA for the application of water distribution system (Zhejiang Network)
| Parameter | VCA | HVCA | MHVCA |
| CG | 190 | 260 | 210 |
| CGSR | - | 0 | 0 |
| DR1 | 0.1 | 0.1 | 0.1 |
| DR2 | 0.7 | 0.8 | 0.8 |
| MR | 0.3 | - | - |
| AR | 0.9 | - | - |
| CF | 30 | 10 | 0.1 |
| AF | 45 | 160 | 160 |
Table 4은 Zhejiang Network 최적설계결과이다.
Table 4에 따르면, Best Cost, Worst Cost 및 Mean Cost의 경우 MHVCA가 VCA 및 HVCA보다 낮았다. MeanNFEs의 경우 MHVCA가 가장 낮았으며, HVCA 및 VCA의 순서로 낮았다. 그러나 MeanNFEs의 경우 세 알고리즘 모두 큰 차이를 나타내지 않았다. Zhejiang Network 최적설계 결과를 통해 MHVCA는 VCA 및 HVCA보다 낮은 비용의 최적설계안을 탐색했다는 것을 알 수 있다. 또한, Zhejiang Network를 활용한 기존의 최적설계연구와 비교한 결과, MHVCA는 Nonlinear Programming-Differential Evaluation algorithma보다 최솟값이 약 7,570,000$ 낮았으며, MHVCA는 Nonlinear Programming-Differential Evaluation algorithmb보다 최솟값이 약 6,720,000$ 낮았다(Zheng et al., 2011). Fig. 5는 Zhejiang Network의 최적설계에 대한 알고리즘별 수렴곡선이다.
Table 4.
Comparison of cost for application of water distribution problem (Zhejiang Network)
Fig. 5에 따르면 전체적인 수렴 형태가 세 알고리즘이 모두 유사하기 때문에 반복시산의 초반부와 반복시산의 후반부를 확대하여 비교하였다. 반복시산 초반부의 경우 VCA와 MHVCA가 HVCA 보다 낮은 값으로 수렴하는 것을 알 수 있다. 반복시산 후반부의 경우 MHVCA는 VCA 및 HVCA보다 낮은 비용으로 감소하였다. MHVCA의 경우 VCA 및 HVCA와 달리 미세조정여부를 결정하는 매개변수의 값이 작다. MHVCA는 MHR로 인해 미세조정을 통한 탐색보다 지역탐색과 전역탐색을 통한 최적해 탐색이 주를 이룬다. MHVCA는 과도한 미세조정이 이루어지지 않기 때문에 VCA 및 HVCA보다 더 좋은 설계안을 탐색할 수 있다는 것을 알 수 있다. Fig. 6은 알고리즘별 결과에 대한 분포이다.
Fig. 6에 따르면, MHVCA는 VCA 및 HVCA보다 최솟값이 낮았다. 또한 MVHCA는 VCA 및 HVCA보다 제 1사분위수, 중앙값 및 제 3사분위수가 낮았다. Fig. 6을 통해 Zhejiang Network를 활용한 상수관망 최적설계의 경우 반복실행횟수가 제한된 조건하에서 MHVCA가 VCA 및 HVCA보다 낮은 최적값을 탐색한 결과가 상대적으로 많은 것을 확인할 수 있다. Table 5는 알고리즘별 BR이다.
Table 5에 따르면, BR은 MHVCA가 30%로 가장 높았으며, VCA가 23.33%, HVCA가 13.33%로 가장 낮았다. Table 5를 통해 Zhejiang Network를 활용한 상수관망 최적설계의 경우 낮은 비용을 나타내는 설계안을 탐색할 확률이 높은 알고리즘은 MHVCA라는 것을 알 수 있다.
Table 5.
Comparison of BR for application of water distribution problem (Zhejiang Network)
| VCA | HVCA | MHVCA | |
| BR (%) | 23.33 | 13.33 | 30 |
3.2 Pescara Network
Pescara Network는 이탈리아 중부에 위치한 Pescara 지역의 관망이다. Pescara Network를 활용한 상수관망 최적설계 연구는 Bragalli et al. (2008)이 처음으로 제안하였다. Bragalli et al. (2008)은 Mixed integer nonlinear programming을 활용하여 상수관망 최적설계를 진행하였다. Pescara Network는 3개의 저수지와 99개의 관 및 71개의 절점으로 구성되어있다. Fig. 7은 Pescara Network이다.
Pescara Network의 절점별 최소 요구수압은 20 m이다. Pescara Network를 모의하기 위해 사용된 관의 직경별 단위길이당 비용은 Table 6과 같다.
Table 6.
Pipe cost per diameter(Pescara Network)
| Diameter (mm) | Cost (€/m) |
| 100 | 27.7 |
| 125 | 38 |
| 150 | 40.5 |
| 200 | 55.4 |
| 250 | 75 |
| 300 | 92.4 |
| 350 | 123.1 |
| 400 | 141.9 |
| 450 | 169.3 |
| 500 | 191.5 |
| 600 | 246 |
| 700 | 319.6 |
| 800 | 391.1 |
Pescara Network를 활용한 상수관망 최적설계를 위해 설정한 알고리즘별 매개변수는 Table 7과 같다.
Table 7.
Parameter setting of VCA, HVCA and MHVCA for the application of water distribution system (Pescara Network)
| Parameter | VCA | HVCA | MHVCA |
| CG | 230 | 260 | 310 |
| CGSR | - | 0 | 0 |
| DR1 | 0.1 | 0.2 | 0.1 |
| DR2 | 0.4 | 0.6 | 0.8 |
| MR | 0.1 | - | - |
| AR | 0.1 | - | - |
| CF | 10 | 10 | 10 |
| AF | 10 | 10 | 160 |
Table 8은 Pescara Network 최적설계결과이다.
Table 8에 따르면, Mean Cost, Best Cost, Worst Cost 및 SD의 경우 MHVCA가 VCA 및 HVCA보다 낮았다. MeanNFEs의 경우 MHVCA가 가장 낮았으며, VCA 및 HVCA의 순서로 낮았다. 그러나 MeanNFEs의 경우 세 알고리즘 모두 큰 차이를 나타내지 않았다. Pescara Network 최적설계 결과를 통해 MHVCA가 VCA 및 HVCA보다 낮은 비용의 설계안에 대한 탐색 성능이 좋은 것을 확인할 수 있었다. 또한, Pescara Network를 활용한 기존의 최적설계연구와 비교한 결과, MHVCA는 Mixed Integer Linear Programming보다 최솟값이 약 18,000€ 낮았으며, MHVCA는 Optimal Power Use Surface보다 최솟값이 약 359,000€ 낮았다(Saldarriaga et al., 2020). Fig. 8은 Pescara Network의 최적설계에 대한 알고리즘별 수렴곡선이다.
Table 8.
Comparison of cost for application of water distribution problem (Pescara Network)
Fig. 8에 따르면 반복시산 초반부의 경우 MHVCA는 VCA 및 HVCA 보다 낮은 값으로 수렴하는 것을 알 수 있다. 반복시산 후반부의 경우 VCA는 빠르게 낮은 비용으로 수렴을 하였다. 그러나 VCA는 설정된 전체 반복시산횟수동안 HVCA 및 MHVCA보다 큰 비용으로 수렴하였다. MHVCA는 VCA 및 HVCA보다 낮은 비용으로 낮은 반복시산횟수에서 수렴하는 것을 확인할 수 있었다. VCA와 달리 HVCA 및 MHVCA는 자가적응형 매개변수인 HR 및 MHR이 적용되었다. MHVCA의 MHR은 설정된 반복시산의 초기에서 매우 낮은 값을 갖기 때문에 전역탐색 및 지역탐색 위주의 탐색을 하게 된다. MHVCA는 MHR로 인해 반복시산 후반부에 탐색된 설계안을 기반으로 미세조정을 진행하게 된다. 반복시산 후반부에서는 탐색된 설계안에 대해 미세조정을 적용하는 것이 가장 좋은 최적안을 탐색할 수 있는 가능성이 높다. 따라서 MHR이 적용된 MHVCA가 가장 좋은 결과를 나타냈다. Pescara Network 최적설계의 경우 MHVCA를 활용할 때 VCA 및 HVCA보다 더 좋은 설계안을 탐색할 수 있다는 것을 알 수 있다. Fig. 9는 알고리즘별 결과에 대한 분포를 나타낸 그림이다.
Fig. 9에 따르면, MHVCA는 VCA 및 HVCA 보다 최솟값, 최댓값 및 중앙값이 낮았다. Fig. 9를 통해 Pescara Network를 활용한 상수관망 최적설계의 경우 반복실행횟수가 제한된 조건하에서 MHVCA가 VCA 및 HVCA보다 낮은 최적값을 탐색한 결과가 상대적으로 많은 것을 확인할 수 있다. Table 9는 알고리즘별 BR이다.
Table 9에 따르면, BR은 VCA가 46.67%로 가장 높았으며, MHVCA가 43.33% 및 HVCA가 36.67%의 순서로 낮았다. Table 8을 통해 Pescara Network를 활용한 상수관망 최적설계의 경우 낮은 비용의 설계안을 탐색할 확률이 높은 알고리즘은 VCA라는 것을 알 수 있다. 그러나, Tables 8 and 9를 통해 MHVCA가 VCA보다 최적값을 탐색할 확률은 낮으나 더 낮은 비용을 탐색할 수 있다는 것을 알 수 있다.
Table 9.
Comparison of BR for application of water distribution problem (Pescara Network)
| VCA | HVCA | MHVCA | |
| BR (%) | 46.67 | 36.67 | 43.33 |
3.3 Modena Network
Modena Network는 이탈리아 북부에 위치한 에밀리아로마냐주에 위치한 Modena 지역의 관망이다. Modena Network를 활용한 상수관망 최적설계 연구는 Bragalli et al. (2008)이 처음으로 제안하였다. Bragalli et al. (2008)은 Mixed integer nonlinear programming을 활용하여 상수관망 최적설계를 진행하였다. Modena Network는 4개의 저수지와 317개의 관 및 272개의 절점으로 구성되어있다. Fig. 10은 Modena Network이다.
Modena Network의 절점별 최소 요구수압은 20 m이다. Modena Network를 모의하기 위해 사용된 관의 직경별 단위길이당 비용은 Table 10과 같다.
Table 10.
Pipe cost per diameter (Modena Network)
| Diameter (mm) | Cost (€/m) |
| 100 | 27.7 |
| 125 | 38 |
| 150 | 40.5 |
| 200 | 55.4 |
| 250 | 75 |
| 300 | 92.4 |
| 350 | 123.1 |
| 400 | 141.9 |
| 450 | 169.3 |
| 500 | 191.5 |
| 600 | 246 |
| 700 | 319.6 |
| 800 | 391.1 |
Modena Network를 활용한 상수관망 최적설계를 위해 설정한 알고리즘별 매개변수는 Table 11과 같다.
Table 11.
Parameter setting of VCA, HVCA and MHVCA for the application of water distribution system (Modena Network)
| Parameter | VCA | HVCA | MHVCA |
| CG | 110 | 250 | 130 |
| CGSR | - | 0 | 0 |
| DR1 | 0.1 | 0.2 | 0.1 |
| DR2 | 0.8 | 0.9 | 0.9 |
| MR | 0.1 | - | - |
| AR | 0.1 | - | - |
| CF | 40 | 50 | 70 |
| AF | 30 | 170 | 40 |
Table 12는 Modena Network 최적설계결과이다.
Table 12에 따르면, Mean Cost, Best Cost 및 Worst Cost의 경우 MHVCA가 VCA 및 HVCA보다 낮았다. HVCA는 반복실행동안 SD가 가장 낮았다. HVCA는 MHVCA보다 안정성이 좋으나, 결과에 대한 정확성은 낮았다. MeanNFEs의 경우 HVCA가 가장 낮았으며, HVCA 및 MHVCA의 순서로 낮았다. 그러나 MeanNFEs의 경우 세 알고리즘 모두 큰 차이를 나타내지 않았다. Modena Network 최적설계 결과를 통해 MHVCA가 VCA 및 HVCA보다 낮은 비용의 설계안에 대한 탐색 성능이 좋은 것을 확인할 수 있었다. 또한, Modena Network를 활용한 기존의 최적설계연구와 비교한 결과, MHVCA는 NonLinear Programming보다 최솟값이 약 46,921€ 낮았으며, MHVCA는 Mixed Integer Nonlinear Programming보다 최솟값이 약 99,228€ 낮았다(Bragalli et al., 2008). Fig. 11은 Modena Network의 최적설계에 대한 알고리즘별 수렴곡선이다.
Table 12.
Comparison of cost for application of water distribution problem (Modena Network)
Fig. 11에 따르면 MHVCA의 경우 반복시산의 초반부부터 반복시산의 후반부까지 VCA 및 HVCA보다 낮은 값으로 수렴하는 형태를 나타냈다. VCA와 달리 HVCA 및 MHVCA는 현재시산횟수에 따라 미세조정여부를 판단하는 자가적응형 매개변수의 값이 증가한다. HVCA 및 MHVCA의 경우 반복시산 후반부에서 미세조정을 진행하는 횟수가 증가하게 된다. 미세조정을 진행하는 횟수가 증가함에 따라 HVCA 및 MHVCA는 VCA보다 낮은 비용의 설계안을 탐색할 수 있는 확률이 증가하게 된다. HVCA 및 MHVCA는 자가적응형 매개변수의 적용으로 인해 VCA보다 Modena Network 최적설계에 대해 좋은 성능을 나타내는 것을 확인할 수 있다. Fig. 12는 알고리즘별 결과에 대한 분포를 나타낸 그림이다.
Fig. 12에 따르면, MHVCA는 VCA 및 HVCA 보다 최솟값, 최댓값, 제 1사분위수 및 제 3사분위수가 낮았다. MHVCA의 최솟값, 최댓값, 제 1사분위수 및 제 3사분위수 결과를 통해 MHVCA를 활용한 결과가 VCA 및 HVCA 보다 더 낮은 값으로 분포하는 것을 확인할 수 있다. Fig. 12를 통해 Modena Network를 활용한 상수관망 최적설계의 경우 반복실행횟수가 제한된 조건하에서 MHVCA가 VCA 및 HVCA보다 낮은 최적값을 탐색한 결과가 상대적으로 많은 것을 확인할 수 있다. Table 13은 알고리즘별 BR이다.
Table 13에 따르면, BR은 MHVCA가 100%로 가장 높았다. Table 13을 통해 Modena Network를 활용한 상수관망 최적설계의 경우 낮은 비용을 나타내는 설계안을 탐색할 확률이 높은 알고리즘은 MHVCA라는 것을 알 수 있다. 관이 매설되는 위치가 많이 존재하는 Modena Network에 대해서 MHVCA가 가장 좋은 성능을 나타내는 것을 확인할 수 있다.
4. 결 론
본 연구는 기존에 제안된 MHVCA를 기반으로 다양한 상수관망을 활용해 상수관망 최적설계를 진행하였다. 또한 상수관망 최적설계 결과를 비교하기 위해 새로운 평가지표인 BR을 제안하였다. 새로운 평가지표인 BR은 머신러닝 기법 중 거리기반 군집분석 기법의 한 종류인 K-mean을 활용하여 제안된 평가지표이다. BR은 K-mean을 통해 3개의 클러스터로 구분한 뒤 각 클러스터에 위치하는 결과를 통해 알고리즘별로 좋은 결과가 나올 확률을 비교하는 평가지표이다. 본 연구에서 제안된 BR뿐만이 아닌 평균 비용(Mean Cost), 최소 비용(Best Cost), 최대 비용(Worst Cost), SD 및 MeanNFEs를 활용하여 각 알고리즘의 결과를 비교하였다. 추가적으로 각 알고리즘의 결과를 Box plot으로 나타내 각 알고리즘이 탐색한 결과에 대한 분포를 분석하였다.
상수관망 최적설계에 VCA, HVCA 및 MHVCA를 적용한 결과 MHVCA는 평균 비용(Mean Cost) 및 최소 비용(Best Cost)이 가장 낮았다. 적용한 관망별로 각 알고리즘의 수렴곡선을 확인한 결과 반복시산의 후반부에서 MHVCA가 가장 낮은 비용의 설계안을 탐색하였다. Box plot을 활용해 알고리즘별 결과 분포도를 확인한 결과 반복실행횟수가 제한된 조건하에서 MHVCA가 VCA 및 HVCA보다 낮은 비용을 탐색한 결과가 많았다. BR의 경우 Peacara Network 및 Modena Network에서 MHVCA가 가장 높았으나, Zhejiang Network의 경우 VCA가 가장 높았다. VCA는 좋은 최적값을 탐색할 확률은 높았으나, 다른 평가지표를 통해 MHVCA가 더 좋은 결과를 나타내는 것을 확인할 수 있었다.
다양한 상수관망을 활용한 최적설계 적용결과를 통해 MHVCA는 비용을 목적으로 한 상수관망 최적설계 뿐만이 아닌 에너지 또는 탄소량을 목적으로 한 상수관망 최적설계에 대해서도 좋은 성능을 보여줄 수 있을 것으로 기대된다. 그러나 MHVCA는 많은 연산과정을 포함하고 있기 때문에 연산시간이 많이 소요된다는 단점이 있다. 향후 추가적인 연구를 통해 MHVCA 구조의 경량화 및 연산과정의 단순화 등이 이루어진다면, MHVCA는 다양한 목적의 상수관망 최적설계에서 사용자가 쉽고 빠르게 사용할 수 있는 메타휴리스틱 최적화 알고리즘이 될 것이다.














